
UObject
藉着UObject提供的元数据、反射生成、GC垃圾回收、序列化、编辑器可见、Class Default Object等,UE可以构建一个Object运行的世界。
Actor
UE取一些UObject的泥巴,派生出了Actor。在UE眼中,整个世界从此了有了一个个生动的"演员",众多的"演员"们,一起齐心协力为观众上演一场精彩的游戏。
脱胎自Object的Actor也多了一些本事:Replication(网络复制),Spawn(生生死死),Tick(有了心跳)。
为何Actor不像GameObject一样自带Transform?
关键在于,在UE看来,Actor并不只是3D中的"表示",一些不在世界里展示的"不可见对象"也可以是Actor,如AInfo(派生类AWorldSetting,AGameMode,AGameSession,APlayerState,AGameState等),AHUD,APlayerCameraManager等,代表了这个世界的某种信息、状态、规则。你可以把这些看作都是一个个默默工作的灵体Actor。
经过了UE的权衡和考虑,把Transform封装进了SceneComponent,当作RootComponent。
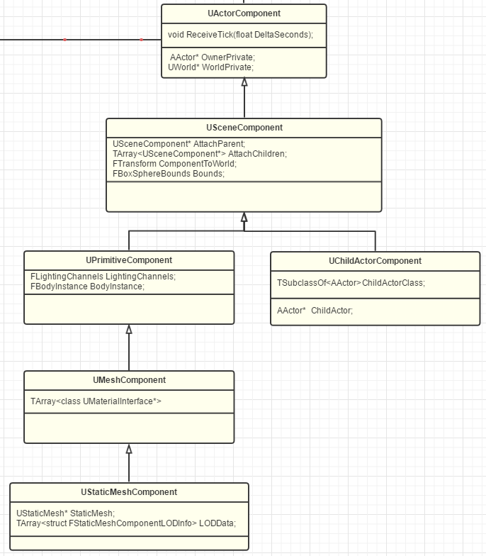
Component
在早期,每个Actor拥有的技能都是与生俱有,只能父传子一代代的传下去。随着游戏世界的越来越绚丽,需要的技能变得越来越多和频繁改变,这样一组合,Actor数量们就开始爆炸了,难以管理,UE下定决心让Actor轻装上阵,只提供一些通用的基本生存能力,而把众多的"技能"抽象成了一个个"Component"并提供组装的接口,让Actor随用随组装。
ActorComponent下面最重要的一个Component就非SceneComponent莫属了。SceneComponent提供了两大能力:一是Transform,二是SceneComponent的互相嵌套。
为何ActorComponent不能互相嵌套?而在SceneComponent一级才提供嵌套?
UE 的组件体系是刻意分层设计的,而不是能力递增式"随意嵌套"。
- ActorComponent = 行为组合,不是结构节点
- SceneComponent = 空间节点,必须构成树
Actor的SceneComponent哲学
采用容器 + 组件结构。车是一个 Actor(容器),车身是 RootComponent,轮子是挂载在下的子 Component。为了聚合管理和逻辑封装,体现了从"控制每一个像素"到"控制每一个对象"的工程化思维转变。